About Me

Zhe Liu (刘哲) is a Computer Science Ph.D. student at the University of British Columbia, advised by Prof. Joanna McGrenere. Her research focuses on designing and evaluating human–AI collaboration systems that enhance human capabilities from a human-centered perspective. She is especially interested in using AI to support complex professional and creative tasks, drawing on methods from human–computer interaction (HCI) and natural language processing (NLP). Her current work explores real-time AI assistance for semi-structured interviews, examining the interplay between data richness, cognitive load, and interviewer agency. Previously, she studied multi-device collaborative interaction and design for older adults.

News

2025-11-08: I will be presenting our StarSEM paper in Suzhou, China. Looking forward to meeting everyone at StarSEM 2025 and EMNLP 2025!
2025-10-21: Happy to share that our CSCW paper presented in Bergen, Norway gets Honorable Mention award!
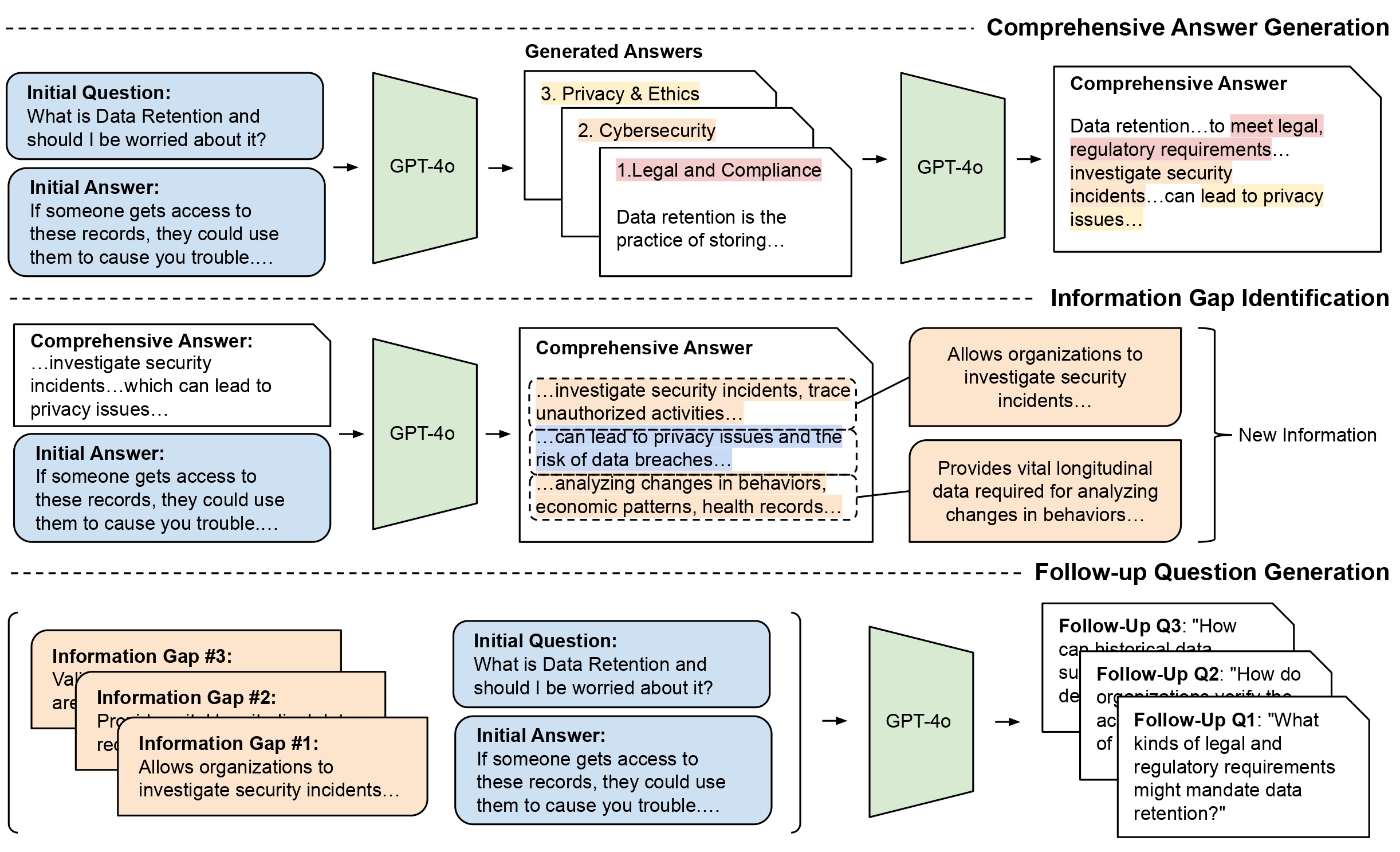
2025-09-05: Our paper on improving the diversity and informativeness of follow-Up questions is accepted at StarSEM 2025! Check the preprint here.
2025-01-27: Honored to be part of the IUI 2025 Doctoral Consortium! My proposal, Interview AI-ssistant, has been accepted. The proposal is available here.
2024-11-22: Our paper about envisioning AI support during semi-structured interviews across the expertise spectrum is accepted at CSCW 2025! Check the paper here.

Publications

Research Papers

2026

Publication Image CHI

Designing Real-Time AI Assistance for Semi-Structured Interviews: Navigating Cognitive Load and Interviewer Agency

Liu, Zhe, Dai, Jiamin, McGrenere, Joanna

Under Review for Proceedings of the 2026 CHI Conference on Human Factors in Computing Systems, 2026

2025

Publication Image StarSEM

Bridging Information Gaps with Comprehensive Answers: Improving the Diversity and Informativeness of Follow-Up Questions

Liu, Zhe, Kang, Taekyu, Wang, Haoyu, Alavi, Seyed Hossein, Shwartz, Vered

Proceedings of the 14th Joint Conference on Lexical and Computational Semantics (*SEM 2025), 2025

Publication Image CSCW
Honorable Mention

Envisioning AI Support during Semi-Structured Interviews Across the Expertise Spectrum

Liu, Zhe, Dai, Jiamin, Conati, Cristina, McGrenere, Joanna

The ACM Conference on Computer-Supported Cooperative Work and Social Computing (CSCW) (Accepted December 2024), 2025

Publication Image IUI

Interview AI-ssistant: Designing for Real-Time Human-AI Collaboration in Interview Preparation and Execution

Liu, Zhe

Companion Proceedings of the 30th International Conference on Intelligent User Interfaces, 2025

2022

Publication Image ISS

Leveraging smartwatch and earbuds gesture capture to support wearable interaction

Rateau, Hanae, Lank, Edward, Liu, Zhe

Proceedings of the ACM on Human-Computer Interaction, 2022

2018

Publication Image PerDis

Applying the Cumulative Fatigue Model to Interaction on Large, Multi-Touch Displays

Liu, Zhe, Vogel, Daniel, Wallace, James

Proceedings of the 7th ACM International Symposium on Pervasive Displays, 2018

2017

Publication Image CHI

VITA: Towards Supporting Volunteer Interactions with Long-Term Care Residents with Dementia

Foong, Pin Sym, Zhao, Shengdong, Carlson, Kelsey, Liu, Zhe

Proceedings of the 2017 CHI Conference on Human Factors in Computing Systems, 2017

2015

Publication Image HCI International

Leap-Motion Based Online Interactive System for Hand Rehabilitation

Liu, Zhe, Zhang, Yingzhi, Rau, Pei-Luen Patrick, Choe, Pilsung, Gulrez, Tauseef

International Conference on Cross-Cultural Design, 2015

2014

Publication Image HCI International

An Approach of Indoor Exercise: Kinect-based Video Game for Elderly People

Liu, Zhe, Liao, Chen, Choe, Pilsung

International Conference on Cross-Cultural Design, 2014

Patents

2021

Publication Image Patent CN

A Bi-manual Separated Text Entry Method Based on Stroke Direction and Distance

Xu, Qiang, Liu, Zhe, Damien Masson, et al

CN112218134A, 2021

Publication Image Patent US

Build a Flexible Local Tracking System using one or multiple mobile devices

Xu, Qiang, Liu, Zhe, Li, Wei

US20220395724A1, 2021

Publication Image Patent CN

A Method of Automatically Detecting Headphone Wearing Condition

Sun, Zhida, Xu, Qiang, Wu, Wenhao Wu, Liu, Zhe, Li, Chenhe

CN115914948A, 2021

Publication Image Patent WO

Devices and methods for remote control and annotation associated with an electronic device

Sun, Junwei, Li, Jun, Liu, Zhe, Xu, Qiang, Wu, Wenhao, et al

WO2023097573A1, 2021

2020

Publication Image Patent CN

A Low-Energy-Comsumption Method for Multi-Device Position Detecting and Updating

He, Yanshan, Qiang Xu, Liu, Zhe, Huang, Xueyan, et al

CN112637758A, 2020

Publication Image Patent WO

Activating Cross-Device Interaction with Pointing Gesture Recognition

Xu, Qiang, Liu, Zhe, Long, Jiayu, et al

WO2022027435A1, 2020

Experience

Education

education icon

PhD Computer Science

University of British Columbia

September 2022 – Present

  • Specialization: Human-Computer Interaction and Human-AI Interaction.
  • Supervisor: Joanna McGrenere.
education icon

Master of Science in Human-Computer Interaction

University of Waterloo

May 2017 – August 2019

  • GPA: 3.70/4.0
  • Thesis: Modeling Cumulative Arm Fatigue on Large Multi-touch Displays.
  • Advisors: Prof. James Wallace, Prof. Daniel Vogel.
  • Relevant Courses: Computer Vision in Human-Computer Interaction, Machine Learning, Deep Learning.
education icon

Bachelor of Science in Industrial Engineering

Tsinghua University

September 2011 – July 2015

  • GPA: 3.65/4.0
  • Relevant Courses: Programming, Data Structures, Algorithm Analysis, Databases, User-Centered Design.

Work Experience

work icon

HCI Research Engineer

HUAWEI Technologies Canada

May 2019 – August 2022

  • Designed and evaluated a bi-manual text entry method with 'eyes-free' situation for VR display.
  • Conducted experiment about free-hand gesture control with large distant display.
  • Investigated user behavior for pointing with IMU and UWB-driven devices in a real Smart Home environment.
work icon

Full Stack Developer

Ecopia Tech

May 2018 – August 2018

  • Developed a web-based interface using REACT (JavaScript library) for stage-able project management.
  • Implemented a distributive system with AWS to pipeline programs, decreasing human effort by 92%.
work icon

Research Assistant

National University of Singapore, NUS-HCI LAB

October 2015 – May 2016

  • Developed a tablet-application recommendation framework for nursing home visitors. Paper Video
  • Developed a haptic wristband that encodes information into spatiotemporal vibrations with Arduino.
work icon

Interactive Designer Intern

AUGMN Incorporation

March 2015 – June 2015

  • Designed and proposed the swipe gesture for "Scanning" and "Read More" operations for TOWN (a location-based social APP).
  • Self-taught iOS development skills to implement the gesture interaction module within 2 weeks.
work icon

Research Intern

Georgia Institute of Technology, Ubiquitous Computing Group

June 2014 – September 2014

  • Designed and developed a motion-based Tetris game with C#. Video
  • Managed an observational study with 30 students with autism and interviews with 7 teachers and caregivers to test the impact on children's engagement, social behaviour and motor skills.

Awards & Honors

awards icon

Four Year Doctoral Fellowship (4YF)

University of British Columbia

January 2025

  • Awarded for academic excellence (doctoral student)
awards icon

Four Year Doctoral Fellowship (4YF)

University of British Columbia

January 2024

  • Awarded for academic excellence (doctoral student)

Teaching

teaching icon

CPSC 344 - Introduction to Human Computer Interaction Methods

Teaching Assistant, UBC

2022 Fall

teaching icon

CPSC 344 - Introduction to Human Computer Interaction Methods

Teaching Assistant, UBC

2023 Spring

teaching icon

CPSC 344 - Introduction to Human Computer Interaction Methods

Teaching Assistant, UBC

2023 Fall

teaching icon

UBC Computer Science Teaching Development Program (Year 1), Certificate

Trainee, UBC

2024 Fall

teaching icon

CPSC 444 - Advanced Methods for Human Computer Interaction

Teaching Assistant, UBC

2025 Spring

teaching icon

Graduate/Post-doc Students Teaching in Higher Education Conference, Certificate

Trainee, ITeach in Higher Education

2025 Summer

teaching icon

CPSC 436N - Natural Language Processing

Teaching Assistant, UBC

2025 Fall

teaching icon

UBC Computer Science Teaching Development Program (Year 2)

Trainee, UBC

2025 Fall